1 前言
本文基于 rive-android 10.1.0 进行源码分析,主要介绍 Rive 的渲染类型、RendererType 透传流程、Surface 透传流程、渲染流程、启动渲染流程、暂停渲染流程等内容。
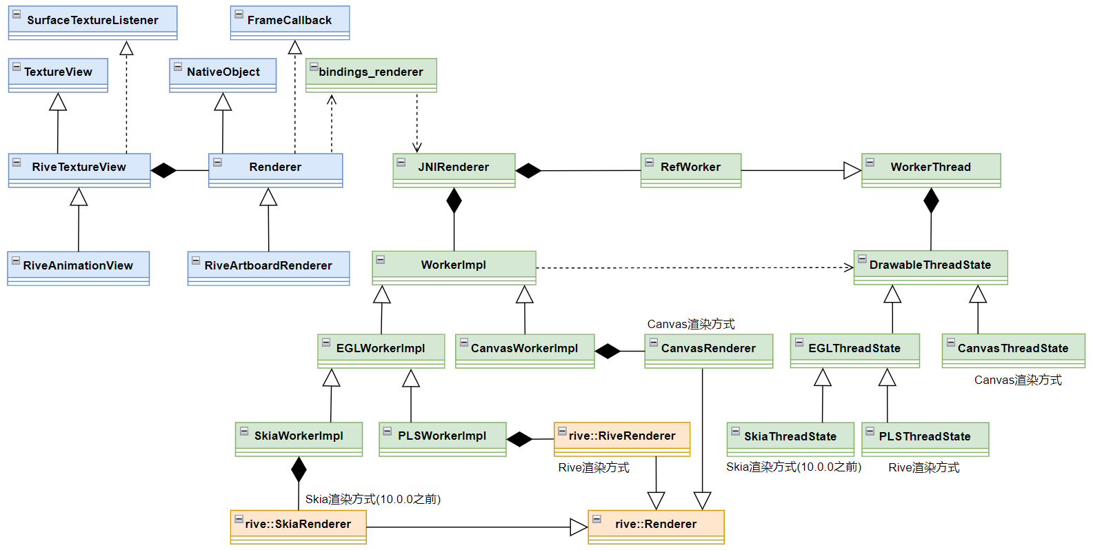
rive-android 类图框架如下。图中,蓝色的类表示 rive-android 中 Kotlin 代码,绿色的类表示 rive-android 中 C++ 代码,橙色的类表示 rive-runtime 中代码(下同)。本文只解读 rive-android 的源码,不解读 rive-runtime 的源码。

Rive 相关应用参考以下内容。
- Rive在Android上的简单应用
- 动画
- 混合动画
- Android与Rive交互
- 事件
- 波动文字
- 骨骼动画
- 眼睛互动动画
2 渲染类型
rive-android 10.0.0 之前的版本,有三种渲染类型,分别是:Skia、Rive、Canvas,默认是 Skia 类型。10.0.0 版本开始舍弃了 Skia 渲染类型,默认是 Rive 类型。Skia 和 Rive 渲染类型底层都是基于 EGL 环境进行离屏渲染。
RenderType 类源码如下。
app.rive.runtime.kotlin.core.RendererType.kt
enum class RendererType(val value: Int) {Rive(0),Canvas(1);companion object {fun fromIndex(index: Int): RendererType {val maxIndex = entries.size...return entries[index]}}
}
3 RendererType 透传流程
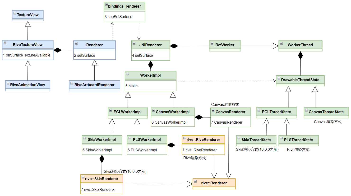
本节将介绍 RendererType 如何一步一步透传下去,直到最终创建 DrawableThreadState 对象。本节中,读者需要重点关注 RendererType 是如何在各个类之间传递的。RendererType 透传流程图如下。

3.1 设置 RendererType 的源头
用户在初始化 Rive 环境时,可以指定 RenderType,如下。
Rive.init(applicationContext, defaultRenderer = RendererType.Rive)

也可以在布局文件中指定 RenderType(如果想使用 Winscope 或 Perfetto 查看 Trace,可以配置 riveTraceAnimations 参数),如下。
<app.rive.runtime.kotlin.RiveAnimationViewapp:riveRenderer="Rive"app:riveTraceAnimations="true"… />
无论是哪种方式,在 RiveAnimationView 对象被创建时,渲染类型会保存在 rendererAttributes 对象的 rendererType 属性中(rendererAttributes 是 RendererAttributes 类型)。
3.2 创建 RiveArtboardRenderer
RiveAnimationView 继承了 RiveTextureView,RiveTextureView 继承了 TextureView,并重写了其 onAttachedToWindow 函数,如下。
app.rive.runtime.kotlin.RiveTextureView.kt
@CallSuper
override fun onAttachedToWindow() {super.onAttachedToWindow()surfaceTextureListener = thisisOpaque = falserenderer = createRenderer().apply { make() }
}
在 RiveAnimationView 中重写了 createRenderer 函数,如下。
app.rive.runtime.kotlin.RiveAnimationView.kt
override fun createRenderer(): Renderer {return RiveArtboardRenderer(trace = rendererAttributes.riveTraceAnimations,controller = controller,rendererType = rendererAttributes.rendererType,)
}
RiveArtboardRenderer 只有主构造函数,没有次要构造函数,如下。关于主构造函数和次要构造函数的介绍详见 → 类和对象。
app.rive.runtime.kotlin.renderers.RiveArtboardRenderer.kt
open class RiveArtboardRenderer(trace: Boolean = false,rendererType: RendererType = Rive.defaultRendererType,private var controller: RiveFileController,
) : Renderer(rendererType, trace)
Renderer 的也只有主构造函数,没有次要构造函数,如下。
app.rive.runtime.kotlin.renderers.Renderer.kt
abstract class Renderer(@get:VisibleForTesting(otherwise = VisibleForTesting.PRIVATE)var type: RendererType = Rive.defaultRendererType,val trace: Boolean = false
) : NativeObject(NULL_POINTER), Choreographer.FrameCallback
3.3 创建 JNIRenderer
我们再回到 RiveTextureView 的 onAttachedToWindow 函数中,在 createRenderer 之后,调用了 Renderer 的 make 函数。make 函数的源码如下。cppPointer 是在 NativeObject 中定义的 Long 类型变量,对应 C++ 中的指针变量,指向的是 JNI 中 JNIRenderer 对象。在 make 函数中又调用了 constructor 函数,它在 JNI 中有实现。(注意:这里的 constructor 不是 Renderer 的构造函数,因为其前面加了 fun,构造函数前面不能加 fun)
app.rive.runtime.kotlin.renderers.Renderer.kt
@CallSuper
open fun make() {if (!hasCppObject) {cppPointer = constructor(trace, type.value)refs.incrementAndGet()}
}/** Instantiates JNIRenderer in C++ */
private external fun constructor(trace: Boolean, type: Int): Long
全局搜索 "Renderer_constructor",找到 JNI 中的 constructor 函数的实现如下。
bindings/bindings_renderer.cpp
JNIEXPORT jlong JNICALL
Java_app_rive_runtime_kotlin_renderers_Renderer_constructor(JNIEnv* env, jobject ktRenderer,jboolean trace, jint type)
{RendererType rendererType = static_cast<RendererType>(type);JNIRenderer* renderer = new JNIRenderer(ktRenderer, trace, rendererType);...return (jlong)renderer;
}
JNIRenderer 的构造函数如下,这里会创建 RefWorker 对象保存在 m_worker 中,创建 ITracer 对象保存在 m_tracer 中。如果 trace 为 false,将创建 NoopTracer 对象,其 beginSection、endSection 函数都是空实现;如果 trace 为 true,将创建 Tracer 对象,其 beginSection 函数将调用 ATrace_beginSection,endSection 函数将调用 ATrace_endSection(详见 aosp 中的 frameworks/base/native/android/trace.cpp),这时用户就可以使用 Winscope 或 Perfetto 查看 Trace 了。
models/jni_renderer.cpp
JNIRenderer::JNIRenderer(jobject ktRenderer, bool trace, const RendererType rendererType) :m_worker(RefWorker::CurrentOrFallback(rendererType)),m_ktRenderer(GetJNIEnv()->NewGlobalRef(ktRenderer)),m_tracer(getTracer(trace))
{}
3.4 创建 RefWorker
RefWorker::CurrentOrFallback 的源码如下。
helpers/work_ref.cpp
rcp<RefWorker> RefWorker::CurrentOrFallback(RendererType rendererType)
{rcp<RefWorker> currentOrFallback;switch (rendererType){case RendererType::None:assert(false);break;case RendererType::Rive:currentOrFallback = RiveWorker();break;case RendererType::Canvas:currentOrFallback = CanvasWorker();break;}if (currentOrFallback == nullptr){currentOrFallback = CanvasWorker();}return currentOrFallback;
}
RiveWorker 和 CanvasWorker 函数实现如下。
helpers/work_ref.cpp
rcp<RefWorker> RefWorker::RiveWorker()
{static enum class RiveRendererSupport { unknown, no, yes } s_isSupported;static std::unique_ptr<RefWorker> s_riveWorker;...if (s_isSupported == RiveRendererSupport::unknown){std::unique_ptr<RefWorker> candidateWorker(new RefWorker(RendererType::Rive));candidateWorker->runAndWait([](rive_android::DrawableThreadState* threadState) {PLSThreadState* plsThreadState = static_cast<PLSThreadState*>(threadState);s_isSupported = plsThreadState->renderContext() != nullptr ? RiveRendererSupport::yes : RiveRendererSupport::no;});if (s_isSupported == RiveRendererSupport::yes){s_riveWorker = std::move(candidateWorker);}...}if (s_riveWorker != nullptr){++s_riveWorker->m_externalRefCount;}return rcp(s_riveWorker.get());
}rcp<RefWorker> RefWorker::CanvasWorker()
{if (s_canvasWorker == nullptr){s_canvasWorker = std::unique_ptr<RefWorker>(new RefWorker(RendererType::Canvas));}++s_canvasWorker->m_externalRefCount;return rcp(s_canvasWorker.get());
}
RefWorker 继承 WorkerThread,如下。
helpers/work_ref.hpp
explicit RefWorker(const RendererType rendererType) :WorkerThread(RendererName(rendererType), Affinity::None, rendererType)
{}
3.5 创建 WorkThread
WorkThread 的构造函数如下,可以看到这里创建了一个线程,用于处理渲染任务。
helpers/worker_thread.hpp
WorkerThread(const char* name, Affinity affinity, const RendererType rendererType) :m_RendererType(rendererType),mName(name),mAffinity(affinity),mWorkMutex{}
{mThread = std::thread([this]() { threadMain(); });
}
threadMain 函数的实现如下。首先通过 MakeThreadState 函数创建 DrawableThreadState 对象;接着进入 for 无限循环体中,如果 mWorkQueue 为空(mWorkQueue 中的元素是 function<void(DrawableThreadState*) 类型的函数指针),线程将处于 wait 状态,否则从工作队列中取出函数指针元素,并执行函数;如果从工作队列中取出的函数指针为空,将结束线程。
helpers/worker_thread.hpp
void threadMain()
{setAffinity(mAffinity);...m_threadState = MakeThreadState(m_RendererType);std::unique_lock lock(mWorkMutex);for (;;){while (mWorkQueue.empty()){m_workPushedCondition.wait(mWorkMutex);}Work work = mWorkQueue.front();mWorkQueue.pop();if (!work){// A null function is a special token that tells the thread to terminate.break;}lock.unlock();work(m_threadState.get());lock.lock();++m_lastCompletedWorkID;m_workedCompletedCondition.notify_all();}m_threadState.reset();DetachThread();
}
3.6 创建 DrawableThreadState
MakeThreadState 函数的实现如下。
helpers/worker_thread.cpp
std::unique_ptr<DrawableThreadState> WorkerThread::MakeThreadState(const RendererType type)
{switch (type){case RendererType::Canvas:return std::make_unique<CanvasThreadState>();default:case RendererType::Rive:return std::make_unique<PLSThreadState>();}
}
CanvasThreadState 继承 DrawableThreadState,PLSThreadState 继承 EGLThreadState,EGLThreadState 继承 DrawableThreadState(在 rive-android 10.0.0 之前的版本,还有 SkiaThreadState 也继承 EGLThreadState,它对应的 RenderType 是 Skia)。
3.6.1 DrawableThreadState、EGLThreadState、CanvasThreadState 接口定义
DrawableThreadState、EGLThreadState、CanvasThreadState 的接口定义如下。
helpers/thread_state_egl.hpp
class DrawableThreadState
{
public:virtual ~DrawableThreadState(){};virtual void swapBuffers() = 0;
};class EGLThreadState : public DrawableThreadState
{
public:EGLThreadState();virtual ~EGLThreadState() = 0;EGLSurface createEGLSurface(ANativeWindow*);virtual void destroySurface(EGLSurface) = 0;virtual void makeCurrent(EGLSurface) = 0;void swapBuffers() override;protected:EGLSurface m_currentSurface = EGL_NO_SURFACE;EGLDisplay m_display = EGL_NO_DISPLAY;EGLContext m_context = EGL_NO_CONTEXT;EGLConfig m_config = static_cast<EGLConfig>(0);
};class CanvasThreadState : public DrawableThreadState
{
public:void swapBuffers() override {}
};
3.6.2 创建 EGLThreadState
EGLThreadState 的构造函数源码如下,它实现了 EGL 环境创建 5 步中的前 3步,剩下 2 步在 PLSThreadState 的构造函数中实现。EGL 环境创建详见 → EGL+FBO离屏渲染。
helpers/thread_state_egl.cpp
EGLThreadState::EGLThreadState()
{// 创建 EGLDisplaym_display = eglGetDisplay(EGL_DEFAULT_DISPLAY);...if (!eglInitialize(m_display, 0, 0)){...return;}// 创建 EGLConfigconst EGLint configAttributes[] = {...};...eglChooseConfig(m_display, configAttributes, supportedConfigs.data(), num_configs, &num_configs);...// 创建 EGLContextm_context = eglCreateContext(m_display, m_config, nullptr, contextAttributes);...
}
3.6.3 创建 PLSThreadState
PLSThreadState 的构造函数源码如下,它实现了 EGL 环境创建 5 步中的后 2步。eglCreatePbufferSurface 用于创建一个离屏渲染的 EGL 表面,Pbuffer 表面是一个虚拟的离屏缓冲区,可以在其中进行渲染操作,而不直接与屏幕交互。rive::gpu::RenderContextGLImpl::MakeContext 的源码不在 rive-android 代码库中,在 rive-runtime 代码库中,详见 → render_context_gl_impl.cpp。
helpers/thread_state_psl.cpp
PLSThreadState::PLSThreadState()
{// 创建 EGLSurfaceconst EGLint PbufferAttrs[] = {...};m_backgroundSurface = eglCreatePbufferSurface(m_display, m_config, PbufferAttrs);...// 绑定 EGLSurface 和 EGLContext 到显示设备 (EGLDisplay)eglMakeCurrent(m_display, m_backgroundSurface, m_backgroundSurface, m_context);m_currentSurface = m_backgroundSurface;m_renderContext = rive::gpu::RenderContextGLImpl::MakeContext();
}
4 Surface 透传流程
本节将介绍 Surface 如何一步一步透传下去,直到最终创建 rive::RiveRenderer 对象或 CanvasRenderer 对象。本节中,读者需要重点关注 Surface 是如何在各个类之间传递的。Surface 透传流程图如下。

4.1 Surface 创建的源头
在 RiveTextureView 的 onSurfaceTextureAvailable 方法中,创建了 Surface 如下。
app.rive.runtime.kotlin.RiveTextureView.kt
@CallSuper
override fun onSurfaceTextureAvailable(surfaceTexture: SurfaceTexture, width: Int, height: Int) {if (this::viewSurface.isInitialized) {viewSurface.release()}viewSurface = Surface(surfaceTexture)renderer?.apply {stop()setSurface(viewSurface)}
}
4.2 Renderer.setSurface
Renderer 的 setSurface 函数源码如下。cppPointer 是在 NativeObject 中定义的 Long 类型变量,对应 C++ 中的指针变量,指向的是 JNI 中 JNIRenderer 对象。
app.rive.runtime.kotlin.renderers.Renderer.kt
fun setSurface(surface: Surface) {cppSetSurface(surface, cppPointer)isAttached = truestart()
}
4.3 JNI cppSetSurface
全局搜索 Renderer_cppSetSurface,找到 JNI 层 cppSetSurface 函数的实现如下。对于 Rive 渲染类型,将创建一个 ANativeWindow 指针(ANativeWindow_fromSurface 函数详见 aosp 中的 frameworks/base/native/android/native_window_jni.cpp),并将 ANativeWindow 指针传递到 JNIRenderer 中;对于 Canvas 渲染类型,直接将 Surface 传递到 JNIRenderer 中。
bindings/bindings_renderer.cpp
JNIEXPORT void JNICALL
Java_app_rive_runtime_kotlin_renderers_Renderer_cppSetSurface(JNIEnv* env, jobject,jobject surface, jlong rendererRef)
{JNIRenderer* renderer = reinterpret_cast<JNIRenderer*>(rendererRef);if (renderer->rendererType() != RendererType::Canvas){ANativeWindow* surfaceWindow = ANativeWindow_fromSurface(env, surface);reinterpret_cast<JNIRenderer*>(rendererRef) ->setSurface(surfaceWindow);if (surfaceWindow){ANativeWindow_release(surfaceWindow);}}else{renderer->setSurface(surface);}
}
4.4 JNIRenderer::setSurface
JNIRenderer::setSurface 的源码如下。m_worker 是 RefWorker 类的实例,RefWorker 继承 WorkThread,WorkThread 中创建了工作线程(见 3.5 节),并且有个 run 函数,m_worker->run 表示把任务提交到 WorkThread 中的工作线程中执行。
models/jni_renderer.cpp
void JNIRenderer::setSurface(SurfaceVariant surface)
{SurfaceVariant oldSurface = m_surface;acquireSurface(surface);m_worker->run([this, oldSurface](DrawableThreadState* threadState) mutable {m_workerThreadID = std::this_thread::get_id();...if (m_surface.index() > 0){m_workerImpl = WorkerImpl::Make(m_surface, threadState, m_worker->rendererType());}});
}
4.5 WorkerImpl::Make
models/worker_impl.cpp
std::unique_ptr<WorkerImpl> WorkerImpl::Make(SurfaceVariant surface,DrawableThreadState* threadState, const RendererType type)
{...bool success = false;std::unique_ptr<WorkerImpl> impl;switch (type){case RendererType::Rive:{ANativeWindow* window = std::get<ANativeWindow*>(surface);impl = std::make_unique<PLSWorkerImpl>(window, threadState, &success);break;}case RendererType::Canvas:{jobject ktSurface = std::get<jobject>(surface);impl = std::make_unique<CanvasWorkerImpl>(ktSurface, &success);}default:break;}...return impl;
}
4.6 创建 WorkerImpl
PLSWorkerImpl 继承 EGLWorkerImpl,EGLWorkerImpl 和 CanvasWorkerImpl 继承 WorkerImpl。
4.6.1 WorkerImpl 接口定义
models/worker_impl.hpp
class WorkerImpl
{
public:static std::unique_ptr<WorkerImpl> Make(SurfaceVariant, DrawableThreadState*, const RendererType);void start(jobject ktRenderer, std::chrono::high_resolution_clock::time_point);void stop();void doFrame(ITracer*, DrawableThreadState*, jobject ktRenderer, std::chrono::high_resolution_clock::time_point);virtual void prepareForDraw(DrawableThreadState*) const = 0;virtual void destroy(DrawableThreadState*) = 0;virtual void flush(DrawableThreadState*) const = 0;virtual rive::Renderer* renderer() const = 0;protected:jclass m_ktRendererClass = nullptr;jmethodID m_ktDrawCallback = nullptr;jmethodID m_ktAdvanceCallback = nullptr;std::chrono::high_resolution_clock::time_point m_lastFrameTime;bool m_isStarted = false;
};
4.6.2 创建 EGLWorkerImpl
EGLWorkerImpl 的构造函数如下。
models/worker_impl.hpp
class EGLWorkerImpl : public WorkerImpl
{
...
protected:EGLWorkerImpl(struct ANativeWindow* window, DrawableThreadState* threadState, bool* success){*success = false;auto eglThreadState = static_cast<EGLThreadState*>(threadState);m_eglSurface = eglThreadState->createEGLSurface(window);if (m_eglSurface == EGL_NO_SURFACE)return;*success = true;}
...
};
EGLThreadState::createEGLSurface 函数源码如下。eglCreateWindowSurface 用于创建一个与屏幕窗口相关的 EGL 表面,这个表面通常与设备的窗口系统交互,使得 OpenGL ES 渲染的内容能够显示在屏幕上(补充:eglCreatePbufferSurface 用于创建一个离屏渲染的 EGL 表面)。
helpers/thread_state_egl.cpp
EGLSurface EGLThreadState::createEGLSurface(ANativeWindow* window)
{if (!window){return EGL_NO_SURFACE;}...// 创建一个与屏幕窗口相关的 EGL 表面, 这个表面通常与设备的窗口系统交, 使得 OpenGL ES 渲染的内容能够显示在屏幕上auto res = eglCreateWindowSurface(m_display, m_config, window, nullptr);...return res;
}
4.6.3 创建 PLSWorkerImpl
PLSWorkerImpl 的构造函数如下,最终创建了 rive::RiveRenderer 对象,其源码不在 rive-android 代码库中,在 rive-runtime 代码库中,详见 → rive_renderer.cpp。
models/worker_impl.cpp
PLSWorkerImpl::PLSWorkerImpl(struct ANativeWindow* window, DrawableThreadState* threadState, bool* success) :EGLWorkerImpl(window, threadState, success)
{if (!success){return;}auto eglThreadState = static_cast<EGLThreadState*>(threadState);eglThreadState->makeCurrent(m_eglSurface);rive::gpu::RenderContext* renderContext = PLSWorkerImpl::PlsThreadState(eglThreadState)->renderContext();if (renderContext == nullptr){return; // PLS was not supported.}int width = ANativeWindow_getWidth(window); // 获取窗口宽度int height = ANativeWindow_getHeight(window); // 获取窗口高度GLint sampleCount; // 多重采样数glBindFramebuffer(GL_FRAMEBUFFER, 0); // 绑定默认帧缓冲区glGetIntegerv(GL_SAMPLES, &sampleCount); // 查询当前的多重采样数// 创建一个基于 GLES 的帧缓冲区渲染目标,用于离屏渲染m_renderTarget = rive::make_rcp<rive::gpu::FramebufferRenderTargetGL>(width, height, 0, sampleCount);// 初始化 Rive 的 PLS 渲染器m_plsRenderer = std::make_unique<rive::RiveRenderer>(renderContext);*success = true;
}
PLSThreadState::makeCurrent 函数的实现如下,eglMakeCurrent 是 EGL 环境创建的最后一步,作用是绑定 EGLSurface 和 EGLContext 到显示设备(EGLDisplay)。
helpers/thread_state_pls.cpp
void PLSThreadState::makeCurrent(EGLSurface eglSurface)
{if (eglSurface == m_currentSurface){return;}...// 绑定 EGLSurface 和 EGLContext 到显示设备 (EGLDisplay)eglMakeCurrent(m_display, eglSurface, eglSurface, m_context);m_currentSurface = eglSurface;...
}
4.6.4 创建 CanvasWorkerImpl
CanvasWorkerImpl 的构造函数如下。这里主要创建了 CanvasRenderer 对象,保存在 m_canvasRenderer 中,CanvasRenderer 继承 rive::Renderer,其源码不在 rive-android 代码库中,在 rive-runtime 代码库中,详见 → renderer.hpp、renderer.cpp;接着通过 NewGlobalRef(ktSurface) 将传入的局部引用 ktSurface 转换为全局引用,并存储在 m_ktSurface 中(全局引用会阻止 Java 垃圾回收器回收该对象,直到显式释放)。
models/worker_impl.hpp
class CanvasWorkerImpl : public WorkerImpl
{
public:CanvasWorkerImpl(jobject ktSurface, bool* success) :m_canvasRenderer{std::make_unique<CanvasRenderer>()}{m_ktSurface = GetJNIEnv()->NewGlobalRef(ktSurface);*success = true;}private:std::unique_ptr<CanvasRenderer> m_canvasRenderer;jobject m_ktSurface = nullptr;
};
5 渲染流程
渲染流程图如下。

5.1 Renderer.doFrame
Renderer 实现了 Choreographer.FrameCallback 接口,重写了其 doFrame 方法,其 doFrame 和 scheduleFrame 方法源码如下。
app.rive.runtime.kotlin.renderers.Renderer.kt
@CallSuper
override fun doFrame(frameTimeNanos: Long) {if (isPlaying) {cppDoFrame(cppPointer)scheduleFrame()}
}open fun scheduleFrame() {Handler(Looper.getMainLooper()).post {Choreographer.getInstance().postFrameCallback(this@Renderer)}
}
5.2 JNI cppDoFrame
全局搜索 "Renderer_cppDoFrame",找到 JNI 中的 cppDoFrame 函数的实现如下。
bindings/bindings_renderer.cpp
JNIEXPORT void JNICALL
Java_app_rive_runtime_kotlin_renderers_Renderer_cppDoFrame(JNIEnv*, jobject, jlong rendererRef)
{reinterpret_cast<JNIRenderer*>(rendererRef)->doFrame();
}
5.3 JNIRenderer::doFrame
JNIRenderer::doFrame 的源码如下。m_worker 是 RefWorker 类的实例,RefWorker 继承 WorkThread,WorkThread 中创建了工作线程(见 3.5 节),并且有个 run 函数,m_worker->run 表示把任务提交到 WorkThread 中的工作线程中执行。m_workerImpl 是 4.6 节创建的 WorkerImpl 对象(可能是 PLSWorkerImpl 或 CanavsWorkerImpl)。
models/jni_renderer.cpp
void JNIRenderer::doFrame()
{if (m_numScheduledFrames >= kMaxScheduledFrames){return;}m_worker->run([this](DrawableThreadState* threadState) {if (!m_workerImpl)return;auto now = std::chrono::high_resolution_clock::now();m_workerImpl->doFrame(m_tracer, threadState, m_ktRenderer, now);m_numScheduledFrames--;calculateFps(now);});m_numScheduledFrames++;
}
5.4 WorkerImpl::doFrame
5.4.1 doFrame
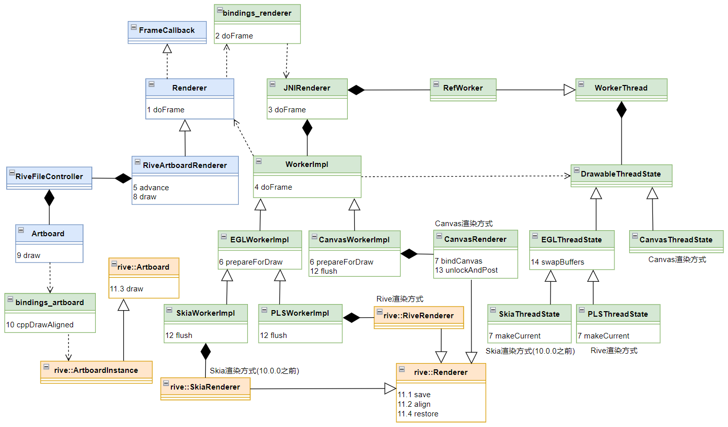
WorkerImpl::doFrame 的源码如下。tracer 是性能追踪器,用于测量各阶段耗时,它在 JNIRenderer 中创建(见 3.3 节),这里有 3 个追踪标签,分别是 "draw()"、"flush()"、"swapBuffers()"。m_ktAdvanceCallback 在 start 函数中定义,指向 kotlin 中 Renderer.advance 函数;m_ktDrawCallback 在 start 函数中定义,指向 kotlin 中 Renderer.draw 函数。
models/worker_impl.cpp
void WorkerImpl::doFrame(ITracer* tracer, DrawableThreadState* threadState, jobject ktRenderer,std::chrono::high_resolution_clock::time_point frameTime)
{if (!m_isStarted){return;}float fElapsedMs = std::chrono::duration<float>(frameTime - m_lastFrameTime).count();m_lastFrameTime = frameTime;auto env = GetJNIEnv();// m_ktAdvanceCallback 在 start 函数中定义, 指向 kotlin 中 Renderer.advance 函数JNIExceptionHandler::CallVoidMethod(env, ktRenderer, m_ktAdvanceCallback, fElapsedMs);tracer->beginSection("draw()");// 准备渲染状态, 调用 eglMakeCurrent 函数, 或 surface.lockCanvas 函数prepareForDraw(threadState);// m_ktDrawCallback 在 start 函数中定义, 指向 kotlin 中 Renderer.draw 函数JNIExceptionHandler::CallVoidMethod(env, ktRenderer, m_ktDrawCallback);tracer->beginSection("flush()");flush(threadState); // 提交渲染指令tracer->endSection(); // flushtracer->beginSection("swapBuffers()");threadState->swapBuffers(); // 交换缓冲区tracer->endSection(); // swapBufferstracer->endSection(); // draw()
}
接下来,分别介绍 prepareForDraw、flush、swapBuffers。
5.4.2 prepareForDraw
1)EGLWorkerImpl::prepareForDraw
EGLWorkerImpl 的 prepareForDraw 函数源码如下。PLSThreadState 中实现了 makeCurrent 函数(见 2.6.3 节),eglThreadState->makeCurrent 中 调用了 eglMakeCurrent 函数,eglMakeCurrent 是 EGL 环境创建的最后一步,作用是绑定 EGLSurface 和 EGLContext 到显示设备(EGLDisplay)。
models/worker_impl.hpp
virtual void prepareForDraw(DrawableThreadState* threadState) const override
{auto eglThreadState = static_cast<EGLThreadState*>(threadState);// 里面调用了 eglMakeCurrent, 用于绑定 EGLSurface 和 EGLContext 到显示设备 (EGLDisplay)eglThreadState->makeCurrent(m_eglSurface);clear(threadState);
}
2)CanvasWorkerImpl::prepareForDraw
CanvasWorkerImpl 的 prepareForDraw 函数源码如下。其作用是通过 surface.lockCanvas 方法拿到 Canvas 对象。
models/worker_impl.cpp
void CanvasWorkerImpl::prepareForDraw(DrawableThreadState*) const
{m_canvasRenderer->bindCanvas(m_ktSurface);
}
bindCanvas 函数源码如下,m_ktCanvas 是通过 surface.lockCanvas 函数获取的 Canvas 对象。
models/canvas_renderer.hpp
void bindCanvas(jobject ktSurface)
{...JNIEnv* env = GetJNIEnv();// 通过 surface.lockCanvas 函数获取 Canvas 对象m_ktCanvas = env->NewGlobalRef(GetCanvas(ktSurface));// 通过 canvas.getWidth 函数获取 Canvas 的宽度m_width = JNIExceptionHandler::CallIntMethod(env, m_ktCanvas, GetCanvasWidthMethodId());// 通过 canvas.getHeight 函数获取 Canvas 的高度m_height = JNIExceptionHandler::CallIntMethod(env, m_ktCanvas, GetCanvasHeightMethodId());Clear(m_ktCanvas);
}static jobject GetCanvas(jobject ktSurface)
{return GetJNIEnv()->CallObjectMethod(ktSurface, GetSurfaceLockCanvasMethodId(), nullptr);
}
GetSurfaceLockCanvasMethodId 用于获取 surface.lockCanvas 的方法 id,具体实现如下。这里没有调用 surface.lockHardwareCanvas 方法,说明 Canvas 渲染方式是软渲染(即 CPU 渲染,而不是 GPU 渲染)。
models/jni_refs.cpp
jmethodID GetSurfaceLockCanvasMethodId()
{return GetMethodId(GetAndroidSurfaceClass(), "lockCanvas", "(Landroid/graphics/Rect;)Landroid/graphics/Canvas;");
}jmethodID GetMethodId(jclass clazz, const char* name, const char* sig)
{JNIEnv* env = GetJNIEnv();jmethodID output = env->GetMethodID(clazz, name, sig);env->DeleteLocalRef(clazz);return output;
}jclass GetAndroidSurfaceClass() { return GetClass("android/view/Surface"); }
5.4.3 flush
1)PLSWorkerImpl::flush
PLSWorkerImpl 的 flush 函数如下。renderContext->flush 函数的源码不在 rive-android 代码库中,在 rive-runtime 代码库中,详见 → render_context.cpp。
models/worker_impl.cpp
void PLSWorkerImpl::flush(DrawableThreadState* threadState) const
{PLSThreadState* plsThreadState = PLSWorkerImpl::PlsThreadState(threadState);rive::gpu::RenderContext* renderContext = plsThreadState->renderContext();renderContext->flush({.renderTarget = m_renderTarget.get()});
}
2)CanvasWorkerImpl::flush
CanvasWorkerImpl 的 flush 函数如下,最终会调用 surface.unlockCanvasAndPost 函数。
models/worker_impl.cpp
void CanvasWorkerImpl::flush(DrawableThreadState*) const
{m_canvasRenderer->unlockAndPost(m_ktSurface);
}
models/canvas_renderer.hpp
void unlockAndPost(jobject ktSurface)
{JNIEnv* env = GetJNIEnv();JNIExceptionHandler::CallVoidMethod(env, ktSurface, GetSurfaceUnlockCanvasAndPostMethodId(), m_ktCanvas);m_width = -1;m_height = -1;env->DeleteGlobalRef(m_ktCanvas);m_ktCanvas = nullptr;
}
GetSurfaceUnlockCanvasAndPostMethodId 函数调用了 surface.unlockCanvasAndPost 函数,具体实现如下。
models/jni_refs.cpp
jmethodID GetSurfaceUnlockCanvasAndPostMethodId()
{return GetMethodId(GetAndroidSurfaceClass(), "unlockCanvasAndPost", "(Landroid/graphics/Canvas;)V");
}jmethodID GetMethodId(jclass clazz, const char* name, const char* sig)
{JNIEnv* env = GetJNIEnv();jmethodID output = env->GetMethodID(clazz, name, sig);env->DeleteLocalRef(clazz);return output;
}jclass GetAndroidSurfaceClass() { return GetClass("android/view/Surface"); }
5.4.4 EGLThreadState::swapBuffers
DrawableThreadState 的子类中,只有 EGLThreadState 重写了 swapBuffers 函数,如下。eglSwapBuffers 函数用于交换缓冲区。
helpers/thread_state_egl.cpp
void EGLThreadState::swapBuffers()
{eglSwapBuffers(m_display, m_currentSurface); // 交换缓冲区EGL_ERR_CHECK();
}
5.5 RiveArtboardRenderer.draw
5.4.1 节 WorkerImpl::doFrame 函数中,在 prepareForDraw 之后,调用了 m_ktDrawCallback,它指向的是 kotlin 中 Renderer.draw 函数,它是个抽象函数,RiveArtboardRenderer 中实现了该函数,如下。controller 是 RiveFileController 对象,它在 RiveAnimationView 的 init 代码块中创建,在 createRenderer 函数中传递给 RiveArtboardRenderer。activeArtboard 是 Artboard 对象,
app.rive.runtime.kotlin.renderers.RiveArtboardRenderer.kt
@WorkerThread
override fun draw() {synchronized(controller.file?.lock ?: this) {...controller.activeArtboard?.draw(cppPointer, fit, alignment, scaleFactor = scaleFactor)}
}
5.6 Artboard.draw
app.rive.runtime.kotlin.core.Artboard.kt
@WorkerThread
fun draw(rendererAddress: Long, fit: Fit, alignment: Alignment, scaleFactor: Float = 1.0f) {synchronized(lock) {cppDrawAligned(cppPointer, rendererAddress, fit, alignment, scaleFactor)}
}
5.7 JNI cppDrawAligned
全局搜索 "Artboard_cppDrawAligned",找到 JNI 中的 cppDrawAligned 函数的实现如下。首先获取 rive::ArtboardInstance 对象,接着通过 getRendererOnWorkerThread 函数获取 rive::RiveRenderer 或 CanavsRenderer 对象,最后调用 artboard->draw(renderer) 函数渲染一帧画面。rive::ArtboardInstance 的源码不在 rive-android 代码库中,在 rive-runtime 代码库中,详见 → artboard.hpp、artboard.cpp。
bindings/bindings_artboard.cpp
JNIEXPORT void JNICALL
Java_app_rive_runtime_kotlin_core_Artboard_cppDrawAligned(JNIEnv* env, jobject, jlong artboardRef,jlong rendererRef, jobject ktFit, jobject ktAlignment, jfloat scaleFactor)
{auto artboard = reinterpret_cast<rive::ArtboardInstance*>(artboardRef); // 获取 ArtboardInstance 对象(未开放源码)auto jniWrapper = reinterpret_cast<JNIRenderer*>(rendererRef); // 获取 JNIRenderer 对象// 获取 rive::RiveRenderer 对象或 CanvasRenderer 对象rive::Renderer* renderer = jniWrapper->getRendererOnWorkerThread();rive::Fit fit = GetFit(env, ktFit);rive::Alignment alignment = GetAlignment(env, ktAlignment);renderer->save(); // 如果 renderer 是 CanvasRenderer, 将调用 canvas.save 函数renderer->align(fit, alignment,rive::AABB(0, 0, jniWrapper->width(), jniWrapper->height()),artboard->bounds(),scaleFactor);artboard->draw(renderer);renderer->restore(); // 如果 renderer 是 CanvasRenderer, 将调用 canvas.restore 函数
}
6 启动渲染流程
启动渲染流程图如下。

6.1 启动渲染的源头
在 Rive 的 kotlin 源码中,通过调用 Renderer.start 函数启动渲染,但是,用户无法直接调用该函数,调用该函数的地方非常多,分成以下几类。
1)直接调用
以下函数中会直接调用 Renderer.start 函数启动渲染。
- RiveAnimationView.onAttachedToWindow
- RiveTextureView.onVisibilityChanged
- Renderer.setSurface
2)RiveFileController.onStart
RiveFileController.onStart 也指向了 Renderer.start 函数,在 RiveFileController 的 fit、alignment、layoutScaleFactor、layoutScaleFactorAutomatic 等属性变化、以及 autoplay 属性变为 true 时,会调用 onStart.invoke 启动渲染。
3)间接调用
在 RiveAnimationView 的以下函数中,经过多步调用,最终会调用到 Renderer.start 函数启动渲染。
- play
- reset
- fireState
- setBooleanState
- setNumberState
- setTextRunValue
- onTouchEvent
6.2 Renderer.start
Renderer 的 start 函数如下,通过 Choreographer.getInstance().postFrameCallback 函数让 doFrame 函数每帧调用一次,通过 cppStart 函数启动 Rive 引擎(rive::AudioEngine::RuntimeEngine)。
app.rive.runtime.kotlin.renderers.Renderer.kt
abstract class Renderer(@get:VisibleForTesting(otherwise = VisibleForTesting.PRIVATE)var type: RendererType = Rive.defaultRendererType,val trace: Boolean = false
) : NativeObject(NULL_POINTER), Choreographer.FrameCallbackfun start() {if (isPlaying) returnif (!isAttached) returnif (!hasCppObject) returnisPlaying = truecppStart(cppPointer)scheduleFrame()}open fun scheduleFrame() {Handler(Looper.getMainLooper()).post {Choreographer.getInstance().postFrameCallback(this@Renderer)}}@CallSuperoverride fun doFrame(frameTimeNanos: Long) {if (isPlaying) {cppDoFrame(cppPointer)scheduleFrame()}}
}
6.3 JNI cppStart
全局搜索 "Renderer_cppStart",找到 JNI 中的 cppStart 函数的实现如下。
bindings/bindings_renderers.cpp
JNIEXPORT void JNICALL
Java_app_rive_runtime_kotlin_renderers_Renderer_cppStart(JNIEnv*, jobject, jlong rendererRef)
{reinterpret_cast<JNIRenderer*>(rendererRef)->start();
}
6.4 JNIRenderer::start
JNIRenderer::start 的源码如下。m_worker 是 RefWorker 类的实例,RefWorker 继承 WorkThread,WorkThread 中创建了工作线程(见 3.5 节),并且有个 run 函数,m_worker->run 表示把任务提交到 WorkThread 中的工作线程中执行。m_workerImpl 是 4.6 节创建的 WorkerImpl 对象(可能是 PLSWorkerImpl 或 CanavsWorkerImpl)。
models/jni_renderer.cpp
void JNIRenderer::start()
{m_worker->run([this](DrawableThreadState* threadState) {if (!m_workerImpl)return;auto now = std::chrono::steady_clock::now();m_fpsLastFrameTime = now;m_workerImpl->start(m_ktRenderer, now);});
}
6.5 WorkerImpl::start
WorkerImpl::start 函数源码如下。这里主要初始化 m_ktRendererClass 、m_ktDrawCallback、m_ktAdvanceCallback,并启动 Rive 引擎。
models/worker_impl.cpp
void WorkerImpl::start(jobject ktRenderer, std::chrono::high_resolution_clock::time_point frameTime)
{auto env = GetJNIEnv();jclass ktClass = env->GetObjectClass(ktRenderer);m_ktRendererClass = reinterpret_cast<jclass>(env->NewWeakGlobalRef(ktClass)); // 获取 kotlin 中 Renderer 对象m_ktDrawCallback = env->GetMethodID(m_ktRendererClass, "draw", "()V"); // 指向 Renderer.draw 方法m_ktAdvanceCallback = env->GetMethodID(m_ktRendererClass, "advance", "(F)V"); // 指向 Renderer.advance 方法m_lastFrameTime = frameTime;m_isStarted = true;if (auto engine = rive::AudioEngine::RuntimeEngine(false)){engine->start(); // 启动 Rive 引擎}
}
7 暂停渲染流程
暂停渲染流程图如下。

7.1 暂停渲染的源头
在 Rive 的 kotlin 源码中,通过调用 Renderer.stop 函数暂停渲染,但是,用户无法直接调用该函数,调用该函数的地方非常多,主要有以下几处。
- RiveAnimationView.pause
- RiveAnimationView.onDetachedFromWindow
- RiveTextureView.onVisibilityChanged
7.2 Renderer.stop
Renderer 的 stop 函数如下,通过 cppStop 函数暂停 Rive 引擎(rive::AudioEngine::RuntimeEngine),通过 Choreographer.getInstance().removeFrameCallback 函数移除 doFrame 回调。
app.rive.runtime.kotlin.renderers.Renderer.kt
abstract class Renderer(@get:VisibleForTesting(otherwise = VisibleForTesting.PRIVATE)var type: RendererType = Rive.defaultRendererType,val trace: Boolean = false
) : NativeObject(NULL_POINTER), Choreographer.FrameCallback@CallSuperfun stop() {stopThread()Handler(Looper.getMainLooper()).post { // postFrameCallback must be called from the main looperChoreographer.getInstance().removeFrameCallback(this@Renderer)}}@CallSuperinternal fun stopThread() {if (!isPlaying) returnif (!hasCppObject) returnisPlaying = falsecppStop(cppPointer)}open fun scheduleFrame() {Handler(Looper.getMainLooper()).post {Choreographer.getInstance().postFrameCallback(this@Renderer)}}@CallSuperoverride fun doFrame(frameTimeNanos: Long) {if (isPlaying) {cppDoFrame(cppPointer)scheduleFrame()}}
}
7.3 JNI cppStop
全局搜索 "Renderer_cppStop",找到 JNI 中的 cppStop 函数的实现如下。
bindings/bindings_renderers.cpp
JNIEXPORT void JNICALL
Java_app_rive_runtime_kotlin_renderers_Renderer_cppStop(JNIEnv*, jobject, jlong rendererRef)
{reinterpret_cast<JNIRenderer*>(rendererRef)->stop();
}
7.4 JNIRenderer::stop
JNIRenderer::stop 的源码如下。m_worker 是 RefWorker 类的实例,RefWorker 继承 WorkThread,WorkThread 中创建了工作线程(见 3.5 节),并且有个 run 函数,m_worker->run 表示把任务提交到 WorkThread 中的工作线程中执行。m_workerImpl 是 4.6 节创建的 WorkerImpl 对象(可能是 PLSWorkerImpl 或 CanavsWorkerImpl)。
models/jni_renderer.cpp
void JNIRenderer::stop()
{m_worker->run([this](DrawableThreadState* threadState) {if (!m_workerImpl)return;m_workerImpl->stop();});
}
7.5 WorkerImpl::stop
WorkerImpl::stop 函数源码如下。这里主要暂停 Rive 引擎,并将 m_ktRendererClass 、m_ktDrawCallback、m_ktAdvanceCallback 设置为空。
models/worker_impl.cpp
void WorkerImpl::stop()
{if (auto engine = rive::AudioEngine::RuntimeEngine(false)){engine->stop(); // 暂停 Rive 引擎}auto env = GetJNIEnv();if (m_ktRendererClass != nullptr){env->DeleteWeakGlobalRef(m_ktRendererClass);}m_ktRendererClass = nullptr;m_ktDrawCallback = nullptr;m_ktAdvanceCallback = nullptr;m_isStarted = false;
}
声明:本文转自【Rive】rive-android源码分析。
